Forum Discussion
Redirect all URLS's from one domain to another domain with same subdomain
Hi All,
Looking for Irule to redirect all URLS from *.test.pmc.it.com to *.apps.dev2.co.it.com
where * can be anyting and only this * part will be same in both.
Thank you
4 Replies
Hi Ayush07 ,
Follow this KB From F5 :
https://support.f5.com/csp/article/K15117465
or check out the following syntax it will give you a clue to implement your irule :when HTTP_REQUEST { if { [HTTP::host] eq "website1.com" } { HTTP::redirect https://websitesite2.com[HTTP::uri] } }
If you could not perform it , I will try to simulate it in my lab later.- Ayush07
Altostratus
Hi Mohamed,
Thanks, Given irule i already have on many VIP's, which is for individual URL redirection, but in this i am looking for redirection from *.test.pmc.it.com to *.apps.dev2.co.it.com, where * can be anything.
how would i catch * prefix coming in .test.pmc.it.com and then put that value into redirect *.apps.dev2.co.it.com ?
for examples redirect a.test.pmc.it.com, b.test.pmc.it.com, c.test.pmc.it.com....and so on to a.apps.dev2.co.it.com, b.apps.dev2.co.it.com, c.apps.dev2.co.it.com..and so on. with URI path as well.
Hi Ayush07 ,
Well, sorry for miss understanding.
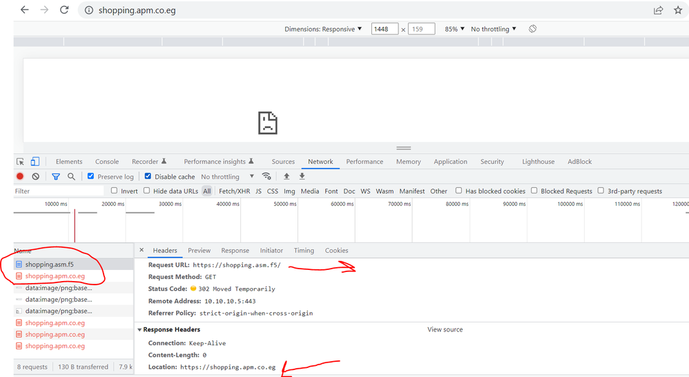
I have simulated your scenario in my lab and I achieved it.
so look first at my lab environment and Check my script for your Environment :
> My lab iRule :and This is the iRule Result :
where "shopping" is the Fixed part and I swapped the rest of host part , after that I redirected to new host.
> and now I have written this iRule to match your environment , in the same way I hope it works with you :when HTTP_REQUEST { if {[HTTP::host] contains "test.pmc.it.com"} { HTTP::host [string map {".test.pmc.it.com" ".apps.dev2.co.it.com"}[HTTP::host]] HTTP::redirect https://[HTTP::host] } }Try it and keep me updated
GoodLuck
Help guide the future of your DevCentral Community!
What tools do you use to collaborate? (1min - anonymous)Recent Discussions
Related Content
* Getting Started on DevCentral
* Community Guidelines
* Community Terms of Use / EULA
* Community Ranking Explained
* Community Resources
* Contact the DevCentral Team
* Update MFA on account.f5.com
