Forum Discussion
BrandonMoore199
Nimbostratus
Feb 28, 2019Fallback pool
Hi guys
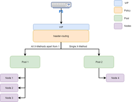
I have a example diagram of the setup I have in my infrastructure. I am seeking for some guidance and the best way to go about this. As you can see I have a policy attached to our VIP w...
iaine
Nacreous
Feb 28, 2019Hi
You could use Priority Group Activation in Pool 2 so that if Node 4 went offline, you could still route the traffic to other servers and then when Node4 comes back online, traffic will revert back to it. This way you are not changing your X-Method logic.
There's loads of info about this out there - a good intro can be found here
Help guide the future of your DevCentral Community!
What tools do you use to collaborate? (1min - anonymous)Recent Discussions
Related Content
DevCentral Quicklinks
* Getting Started on DevCentral
* Community Guidelines
* Community Terms of Use / EULA
* Community Ranking Explained
* Community Resources
* Contact the DevCentral Team
* Update MFA on account.f5.com
Discover DevCentral Connects