For more information regarding the security incident at F5, the actions we are taking to address it, and our ongoing efforts to protect our customers, click here.

Travelling in the New Mobile Environment

I was born in the Southern United States where all the highways were free and I never had to pay any tolls. When driving in New Jersey, I discovered toll roads where I had to pay at various points to get to my destination. At first, I was annoyed that I had to carry extra money to use these roads which were the best path to get from point A to point B. The two main toll roads running through New Jersey were the New Jersey Turnpike and the Garden State Parkway. But, I learned quickly that I did not have to use the toll roads, but for the amount of money that I had to pay, the convenience was well worth the cost. Eventually I ended up living in New Jersey for a while. As a local, I didn't think much of the toll roads as a paid service. I always carried some extra change in the car for the occasional toll booth on the Garden State Parkway or carried the EZ Pass radio tag used for the larger exits. They became a standard part of my life. The toll roads were designed to be paid for entirely by the tolls and with no assistance from the taxpayers. The roads are generally faster, better maintained and provide more enhanced services such as wider lanes and frequent rest stops.

The Communications Service Providers (CSP) are becoming like the highway system in the United States. Most of the subscribers are general users. They use their phones to make and receive calls, and utilize some of the other network services such as text messaging and some Internet services. The subscribers are using their mobile systems (phones, tablets, wireless adapters) to access more Internet services and they are using services that are more network intensive, downloading and uploading text messages, pictures, videos and other types of interactive media.

Increase General Costs? Or Target Specific Users?

To handle many of these network intensive services, CSPs will either need to increase the general costs to all subscribers or they can target the subscribers who are using these applications and have them pay a premium for a value-added service. By targeting the specific application/technology, such as video streaming, the CSP is able to build an infrastructure to optimize the service for the content provider and subscriber. This infrastructure may contain equipment to compress and optimize video for the mobile network. Other services may include parental controls, user requested content filtering and/or additional security features protecting the mobile devices. The system may also be able to enhance general services such as having the ability to optimize the TCP connection on both ends, to improve end-to-end latency and the user experience.

 

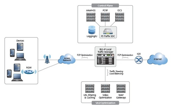
To properly create and maintain this value-added service, the CSP will need to build an infrastructure that provides a benefit to the premium customer. In addition, the CSP will need to provide a way to divert traffic only coming from and destined to those paying subscribers. This is the role of traffic classification, subscriber identification and traffic steering. As the network traffic is flowing through the CSP’s network, it needs to be inspected to determine if the traffic is relevant to the value-added service. This might mean identifying the traffic to be mpeg4 video streaming. Next, it is necessary to identify the subscriber that is associated with this stream of traffic and whether they are a subscriber that has signed up for the premium service. If they are a premium member then the stream needs to be redirected to the value-added service infrastructure via traffic steering. If desired, any other policies can be applied to this traffic such as modifying the priority or optimizing the TCP connection for the wireless and Internet portions of the stream or even applying other value-added services to the traffic.

 

Note that with a proper infrastructure, the CSP can design a network that can easily adapt to new applications and value-added services along with any type of billing and pricing scheme as they are developed over time. The key aspects are to have the ability to identify applications and subscribers, integrating that information with PCRF and Diameter solutions and managing that identified traffic with a flexible traffic steering technology. Once these components are in place, it is only a matter of designing the method of detecting the application utilizing signatures and/or behavioral patterns, creating policies for subscribers using the applications and designing a traffic steering rule set to manage the associated streams.

The CSPs need to provide these services to differentiate themselves from the competitors. Subscribers will take advantage of these services to improve their mobile experience. Does anyone remember Nextel's Push-To-Talk service? Premium services are a viable tool that the CSP will need to use to acquire new subscribers and enhance the experience of their existing ones.  Eventually, though, these services will become as ubiquitous as the toll roads of New Jersey where everyone will want to use them and be willing to take advantage of the premium infrastructure.

Published Sep 24, 2012
Version 1.0
No CommentsBe the first to comment