Adaptive Apps: Automating NGINX Solution Deployments and API Publication - Solution Demo
Introduction
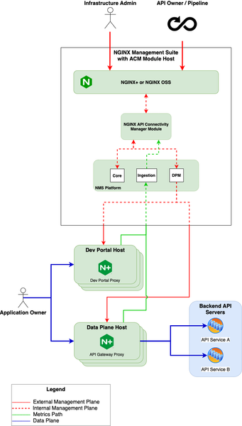
Adaptive applications utilize an architectural approach that facilitates rapid and often fully-automated responses to changing conditions—for example, new cyberattacks, updates to se...
Updated Oct 02, 2023
Version 2.0Kevin_Delgadillo
Ret. Employee
Joined May 16, 2019
Daniel_Stokes
Ret. Employee
Joined September 09, 2020
Janibasha
Employee
Feb 01, 2023Great introductory article on this innovative and adaptive Nginx product which adds more strength to exisiting F5 market.
Help guide the future of your DevCentral Community!
What tools do you use to collaborate? (1min - anonymous)