Forum Discussion
TS Declarations for DNS
Does anyone have a list of TS declarations that just show objects in the DNS module? Any examples that show wide-ip's aPools, cnamePools, etc would be helpful.
Thank you
4 Replies
- Jmtaylor
Moderator
Bryan_T__ Not sure if you have seen this, it may assist in your question.
BIG-IP DNS (GTM) and GSLBBryan_T_ - if that post helped please mark as solution. If not...what are we missing?
Cheers!
- HarunTuna
Cirrus
Hi,
List Wide IPs
--> tmsh list ltm dns wideip all-properties
List A Pools
--> tmsh list ltm dns pool a all-properties
List CNAME Pools
tmsh list ltm dns pool cname all-properties
List DNS Configurations
tmsh list ltm dns all-properties
HT
Hi Bryan_T,
In F5 Telemetry Streaming (TS), a DNS declaration would typically be a JSON structure defining the configuration of a DNS zone on your BIG-IP device, including details like record types (A, CNAME, MX), hostnames, IP addresses, and potentially security settings, allowing you to declaratively manage your DNS infrastructure through the F5 API and monitor changes in DNS records via telemetry streams.
Key points about F5 TS DNS declarations:
Declarative nature:
You specify the desired state of your DNS configuration in a JSON document, and the F5 system automatically applies the changes needed to achieve that state.
Data structure:
The declaration would likely include properties like:
Zone name: The domain name for which you're defining DNS records.
Record type: A (Address), CNAME (Canonical Name), MX (Mail Exchanger), TXT (Text), etc.
Host name: The hostname associated with the record.
IP address/target: The corresponding IP address or another hostname for the record.
TTL (Time To Live): How long the record should be cached by resolvers.Security features:
Depending on the F5 configuration, you might include options for DNSSEC (Domain Name System Security Extensions) to enhance security by validating DNS records.
Example F5 TS DNS declaration (simplified):
Code{
"class": "DNS",
"my_zone": {
"class": "DNS_Zone",
"name": "example.com",
"records": [
{
"name": "www",
"type": "A",
"rdata": "10.0.0.1",
"ttl": 3600
},
{
"name": "mail",
"type": "CNAME",
"rdata": "mail.example.com",
"ttl": 3600
}
]
}
}
How to use a DNS declaration:
Send to F5 API:
You would POST this JSON declaration to the F5 BIG-IP Telemetry Streaming API endpoint to configure the DNS zone with the specified records.
Monitoring changes:
By using the F5 TS capabilities, you can monitor changes in the DNS configuration and receive notifications when updates are made to your DNS records.Important considerations:
F5 version compatibility:
Ensure your declaration syntax aligns with the version of F5 BIG-IP you are using.
Access control:
You need appropriate permissions to manage DNS configurations on your F5 device.Detailed documentation:
Refer to the F5 documentation for specific details on supported DNS record types, configuration options, and the complete syntax for your F5 version.Using BIG-IP DNS features in a declaration
https://clouddocs.f5.com/products/extensions/f5-appsvcs-extension/3.32/declarations/gslb.html
F5 Public Cloud Solutions > Deploying F5 Solutions to GCP with Terraform and The F5 Automation Toolchain > F5 Telemetry Streaming Initial SetupSource | Edit on
PDF
F5 Telemetry Streaming Initial Setup¶
https://clouddocs.f5.com/training/community/public-cloud/html/class14/module05/lab1.html
https://clouddocs.f5.com/products/extensions/f5-telemetry-streaming/latest/declarations.html
F5 Telemetry Streaming Initial Setup¶
Telemetry Streaming was created to offload common metrics from the BIG-IP onto external monitoring/graphing utilities, including the major cloud-native monitoring programs. In this lab we will be sending the some basic metrics from the BIG-IP to Cloud Monitoring - part of GCP.
The Telemetry Streaming package has been installed as part of the base image. You can verify it is installed by going to iApps => Package Management LX where you can note the version.
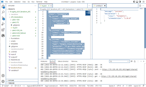
Make sure you are signed into BIG-IP 1, click on TS the bottom white bar.
“message:Success” response signals that the Telemetry Streaming Extension (TS) is ready on Big-IP1.
From files tab click on Lab4.2-TS under the drop down menu, select “ts.json” request. Right Click “Post as TS Declaration”.
“message:Success” response signals that the Telemetry Streaming Extension (TS) declaration successfully completed processing on Big-IP1.
Switch the connection to BIG-IP 2.
From files tab click on Lab4.2-TS under the drop down menu, select “ts.json” request. Right Click “Post as TS Declaration”.
“message:Success” response signals that the Telemetry Streaming Extension (TS) declaration successfully completed processing on Big-IP1.
This lab has been split into two parts to ensure that the systems begin to send data to the Google Cloud Monitoring Solution which you can query and visualize.
HTH
F5 Design Engineer(Please rate and mark as solution if this is helpful.)
(F5 DevCentral is a free help community, but it requires time and dedication to help others, a thanks or rating would not hurt or cost anything)
Help guide the future of your DevCentral Community!
What tools do you use to collaborate? (1min - anonymous)Recent Discussions
Related Content
* Getting Started on DevCentral
* Community Guidelines
* Community Terms of Use / EULA
* Community Ranking Explained
* Community Resources
* Contact the DevCentral Team
* Update MFA on account.f5.com
